PC nedosahuje správné rychlosti
Moderátor: Mods_senior
-
Uziv00
Re: PC nedosahuje správné rychlosti
Tak nabootovat live linux a změřit v něm.
Dodatečně přidáno po 3 minutách 43 vteřinách:
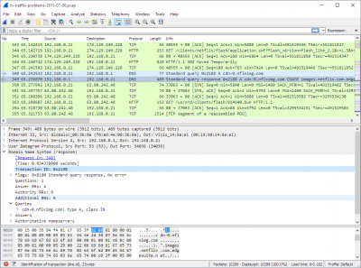
A pokud to bude OK, pak ve wiresharku bys měl vidět tohle:
Dodatečně přidáno po 5 minutách 27 vteřinách:
Ukončíš všechny prohlížeče, stahovadla, hry, steam a podobně. A uvidíme, zda tam bude nějaká komunikace.
Dále, pokud máš slušný router, který umí monitoring síťového provozu graficky, podívej se na graf. mělo by tam být vidět, co ten provoz žere.
Dodatečně přidáno po 3 minutách 43 vteřinách:
A pokud to bude OK, pak ve wiresharku bys měl vidět tohle:
Dodatečně přidáno po 5 minutách 27 vteřinách:
Ukončíš všechny prohlížeče, stahovadla, hry, steam a podobně. A uvidíme, zda tam bude nějaká komunikace.
Dále, pokud máš slušný router, který umí monitoring síťového provozu graficky, podívej se na graf. mělo by tam být vidět, co ten provoz žere.
Re: PC nedosahuje správné rychlosti
Linux jsem zkoušel minule, tam je to 300Mb (na minulé stránce).
Tohle je z routeru: Wireshark tedy zkusím znovu taky.
Dodatečně přidáno po 5 minutách 39 vteřinách:
Tohle tam skáče pořád dokola.
Tohle je z routeru: Wireshark tedy zkusím znovu taky.
Dodatečně přidáno po 5 minutách 39 vteřinách:
Tohle tam skáče pořád dokola.
Sestava v profilu.
Watercooling Club EXOverclocker@HWBot league rank#1 Aprilia Shiver Club BMW ///M Club
Watercooling Club EXOverclocker@HWBot league rank#1 Aprilia Shiver Club BMW ///M Club
-
Uziv00
Re: PC nedosahuje správné rychlosti
Wireshark: To mi připadaá jako nepodařený handshake. Navíc na portu 443 (https). Hledej spíše neočekávaný datový tok.
Graf: Nech počítač být. Aspoň 10 minut. Žádný steam, internet, im atd. To co jsi screennul je k ničemu. Hledáme datový tok, který ti bere část pásma a který by tam být neměl.
Graf: Nech počítač být. Aspoň 10 minut. Žádný steam, internet, im atd. To co jsi screennul je k ničemu. Hledáme datový tok, který ti bere část pásma a který by tam být neměl.
Re: PC nedosahuje správné rychlosti
Wireshark: To co je rozkliklé, je jenom náhodně rozkliklé, měl jsem na mysli, že ten výčet nahoře, je to, co tam pořád dokola skáče a nevím, co z toho vybrat.
Graf za 10minut, bohužel asi moc nepomůže
.
Dík
Dodatečně přidáno po 8 minutách 7 vteřinách:
Nějaký nápad, co zkusit stáhnout, abych otestoval maximální download?
Dodatečně přidáno po 8 minutách 54 vteřinách:
Jestli to nebude jen nějaká chyba v tom testu, teď jsem totiž začal stahovat Call of Duty a stahovalo to klidně 37,7MB/s.
Graf za 10minut, bohužel asi moc nepomůže
Dodatečně přidáno po 8 minutách 7 vteřinách:
Nějaký nápad, co zkusit stáhnout, abych otestoval maximální download?
Dodatečně přidáno po 8 minutách 54 vteřinách:
Jestli to nebude jen nějaká chyba v tom testu, teď jsem totiž začal stahovat Call of Duty a stahovalo to klidně 37,7MB/s.
Sestava v profilu.
Watercooling Club EXOverclocker@HWBot league rank#1 Aprilia Shiver Club BMW ///M Club
Watercooling Club EXOverclocker@HWBot league rank#1 Aprilia Shiver Club BMW ///M Club
Re: PC nedosahuje správné rychlosti
Tak jsem tu zpět.
Došlo k upgradu rychlosti od poskytovatele.
Mělo by to teď být 400Mb download.
PC#1 ukazuje při měření stále cca 230Mb, vedlejší PC#2 připojený na stejné zásuvce to dotáhne zhruba na 370-390Mb.
PC#1 stahuje stabilně pouze kolem 40MB/s, což by odpovídalo pouhým 320Mb.
Nějaký nápad?
Došlo k upgradu rychlosti od poskytovatele.
Mělo by to teď být 400Mb download.
PC#1 ukazuje při měření stále cca 230Mb, vedlejší PC#2 připojený na stejné zásuvce to dotáhne zhruba na 370-390Mb.
PC#1 stahuje stabilně pouze kolem 40MB/s, což by odpovídalo pouhým 320Mb.
Nějaký nápad?
Sestava v profilu.
Watercooling Club EXOverclocker@HWBot league rank#1 Aprilia Shiver Club BMW ///M Club
Watercooling Club EXOverclocker@HWBot league rank#1 Aprilia Shiver Club BMW ///M Club
-
Uziv00
Re: PC nedosahuje správné rychlosti
"PC#1 ukazuje při měření stále cca 230Mb"
"PC#1 stahuje stabilně pouze kolem 40MB/s, což by odpovídalo pouhým 320Mb"

"PC#1 stahuje stabilně pouze kolem 40MB/s, což by odpovídalo pouhým 320Mb"
Re: PC nedosahuje správné rychlosti
Nevím jestli se směješ tomu, že jsou to jen přehozená stejná čísla. Nebo tomu, že to měří jinak, než stahuje, ale je to tak
.
Hlavně bych to chtěl vyřešit.
Hlavně bych to chtěl vyřešit.
Sestava v profilu.
Watercooling Club EXOverclocker@HWBot league rank#1 Aprilia Shiver Club BMW ///M Club
Watercooling Club EXOverclocker@HWBot league rank#1 Aprilia Shiver Club BMW ///M Club
-
Uziv00
Re: PC nedosahuje správné rychlosti
Čemu se směju? Pokud čísla sedí, je to nesmysl. Pokud nesedí, pak nejsi schopen dodat něco, z čeho by se dalo vycházet.
Každopádně - pokud je max. rychlost 230Mbps, nemůžu stahovat 320Mbps. A pokud stahuju 320Mbps a naměřím 230Mbps, tak musím vědět, že něco dělám špatně.
Jestliže si nedám tu práci, abych rádci poskytl pravdivá data, nemůžu dostat řešení.
A výraz "pouze 320Mb" na 400Mb max. rychlosti...
Zaplať si specialistu.
Každopádně - pokud je max. rychlost 230Mbps, nemůžu stahovat 320Mbps. A pokud stahuju 320Mbps a naměřím 230Mbps, tak musím vědět, že něco dělám špatně.
Jestliže si nedám tu práci, abych rádci poskytl pravdivá data, nemůžu dostat řešení.
A výraz "pouze 320Mb" na 400Mb max. rychlosti...
Zaplať si specialistu.
Re: PC nedosahuje správné rychlosti
Na tvůj popud jsem to zkusil znovu a došel k výsledku, který ti mile rád ukážu, ale vůbec nechápu, proč to tak je a pokud bys to dokázal říct, byl bych ti vděčný.
Včera jsem měl rychlost jen 40MB/s. Dnes je tam správná, co má být. Měření ale stále ukazuje to, co ukazuje.
Tzn. otázka zní, proč si nemůžu změřit reálnou rychlost jako na PC, který je metr od mého, kde se mi ukazuje ~397Mbps?
Měření rychlosti:

Stahování:

Sestava v profilu.
Watercooling Club EXOverclocker@HWBot league rank#1 Aprilia Shiver Club BMW ///M Club
Watercooling Club EXOverclocker@HWBot league rank#1 Aprilia Shiver Club BMW ///M Club

